Product Overview
Automated UI testing that covers you from device cloud to packaged apps Ensure the quality of your application without sacrificing speed or agility with an easy-to-use, GUI test automation tool. Our AI-powered object recognition engine and script or scriptless flexibility is unmatched, letting you test every desktop, web, and mobile application with ease.
Specifications
- Building Automated UI Tests
- Object Recognition Engine now with Artificial Intelligence
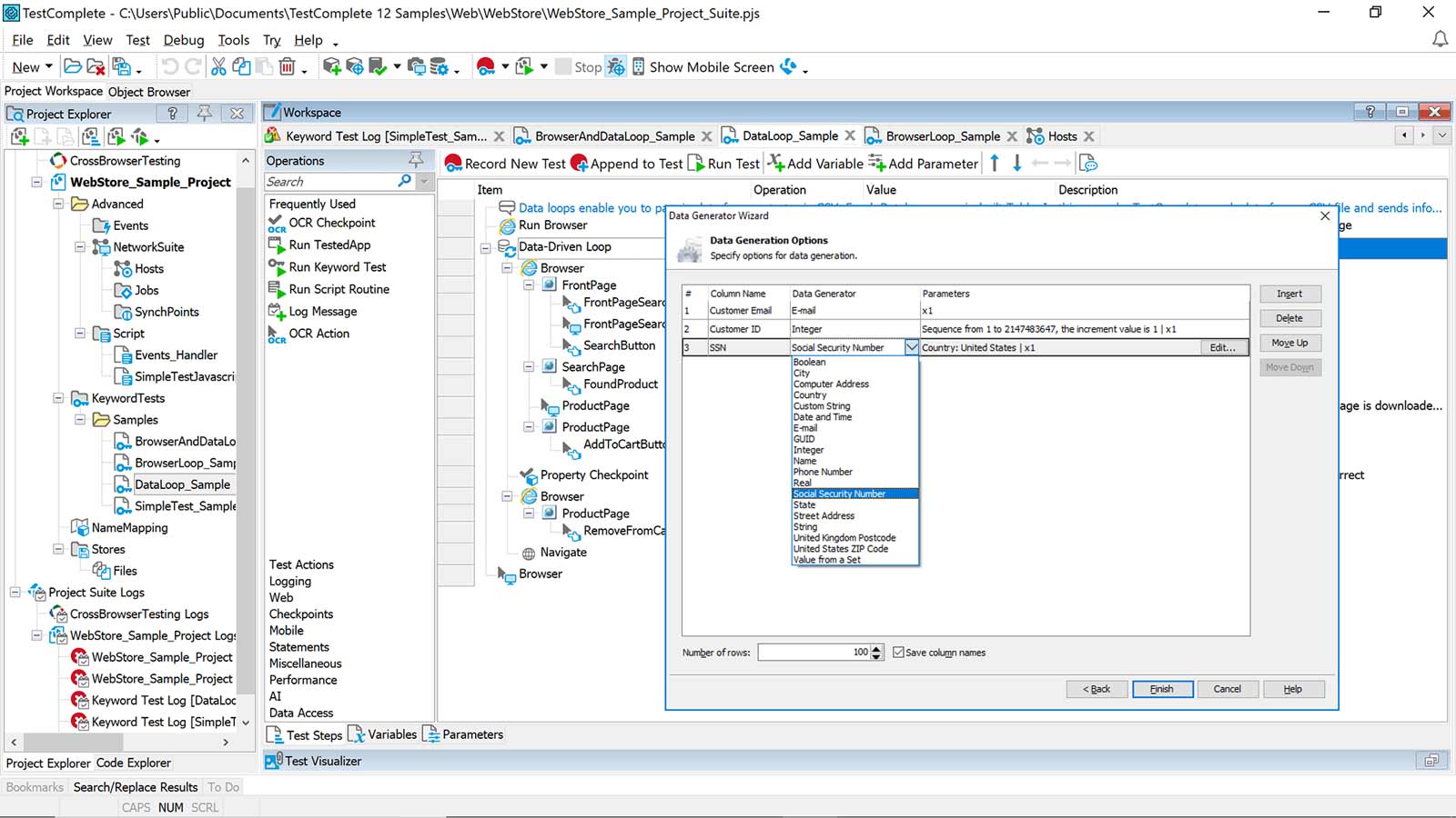
- Data-Driven Testing
- Automated Test Reporting & Analysis
- Keyword-Driven Testing
- Free Training & Support
- Harness the Power of Automated Test Reuse
- Intelligent Quality Add-On
- Continuous Testing for DevOps
- Scale Web and Mobile Testing with BitBar
- Parallel Testing
- Test Automation for BDD
Have Question ?
Get in touch!
Videos
Advertisement
Advertisement
Products You May Also Be Interested In
Products You May Also Be Interested In

